最新公告
  • 欢迎您光临新芳源码网资源下载站,一个优质的网站源码和小程序源码分享基地。
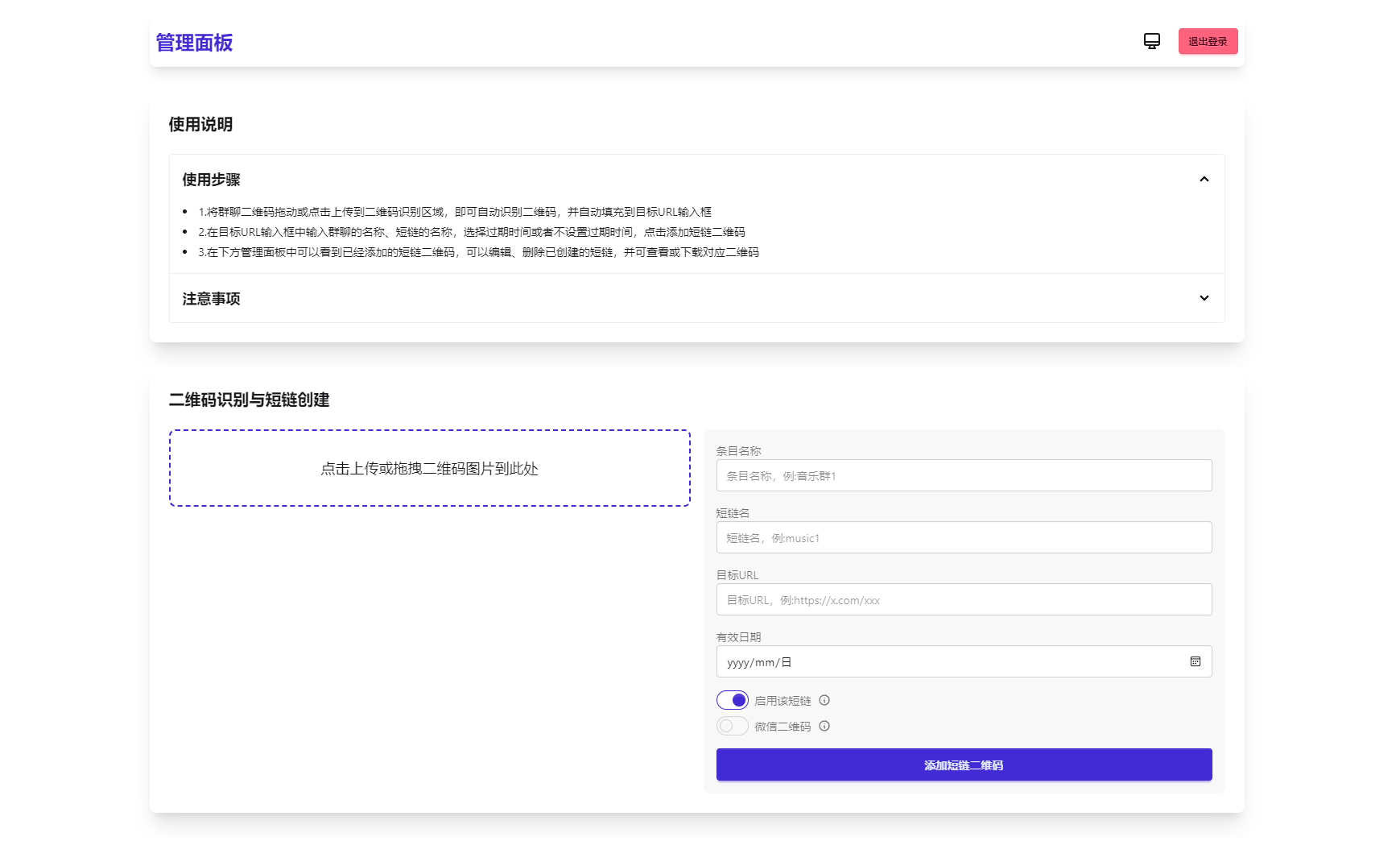
  • 解决微信群二维码频繁失效问题,这款工具可生成永久二维码,无需服务器。同时支持短链接转换功能。

    核心功能

    1. 生成永久短链接,自动指向最新微信群二维码  
    2. 通用短链接生成服务  
    3. 纯前端实现,零服务器依赖  
    4. 支持二维码样式自定义及Logo添加  
    5. 后台实时更新二维码内容  
    6. 密码保护功能(演示版)



    内容加载中..
    新芳源码网,一个优质的源码资源平台!
    新芳源码网 » 微信群永久二维码生成器源码